This option may not be available if the DSF administrator has restricted your access. Access your View Options by clicking the expand button
on the Views section of the Home menu:

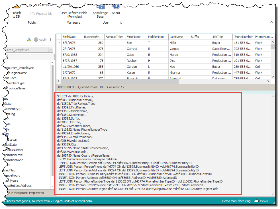
Those with access can check this box which will display the SQL Query panel.

The panel displays the actual SQL Query that is generated by DSF which is ultimately the query sent to the database from the published view to retrieve the data records from your physical database.

As you can see in the sample, simple field requests can result in a complex SQL Query. It's this data access complexity that DSF transforms for the end user so they can focus on the business.
This display can also be used to copy and paste the SQL Query into tools that support the execution of queries against the database for debugging purposes if needed.